Home Explore Settings

Search

Masa Hamamo
Masa Hamamo @05_hamah · 14h
#PreppinData 2024: Week 52 - Naughty or Nice? Thank you @Datajedininja, @JennyMartinDS14 & @TomProwse1 学び ・良い悪いをスコアに変換して、スコアの比較で良い悪いを判定する考え方 ・ファイルNoとIDでINDEXを作成して、INDEXから最新行を取得する考え方 #Tableau PD2024_W52_20260328
7
Masa Hamamo
Masa Hamamo @05_hamah · Mar 20
#PreppinData 2024: Week 51 - Strictly Positive Improvements? Thank you @Datajedininja, @JennyMartinDS14 & @TomProwse1 学び ・変化の割合を算出する方法(最初の週と最後の週をFIXED LODで求めてフィルターした後、次との差の割合で算出する) #Tableau PD2024_W51_20260321
2
32
Masa Hamamo
Masa Hamamo @05_hamah · Mar 14
#PreppinData 2024: Week 50 - Life Expectancy Thank you @Datajedininja, @JennyMartinDS14 & @TomProwse1 学び ・次との差の割合(LOOKUP)の使い方、2020年と1950年(70年前)を比較するため「70」を指定 ・割合の算出方法(対象行をカウントし集計して算出) #Tableau PD2024_W50_20260314
1
3
211
Masa Hamamo
Masa Hamamo @05_hamah · Mar 6
#PreppinData 2024: Week 49 - Jersey Number Analytics Thank you @Datajedininja, @JennyMartinDS14 & @TomProwse1 学び ・使われていない番号の探し方(「新しい行」で番号を連番で埋めて、名前がNULLを抽出する) #Tableau PD2024_W49_20260307
1
4
191
Masa Hamamo
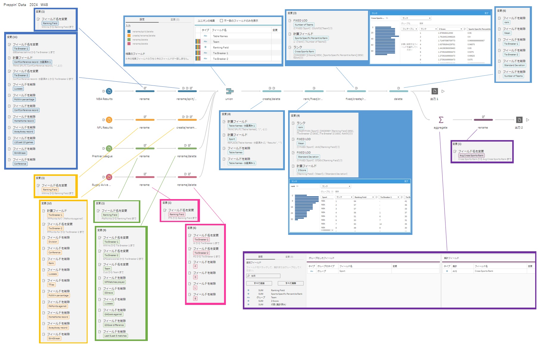
Masa Hamamo @05_hamah · Feb 27
#PreppinData 2024: Week 48 - Cross Sport League Table Ranks Thank you @Datajedininja, @JennyMartinDS14 & @TomProwse1 学び ・ユニオンで不一致のフィールドをマージすると操作が残らないので、ユニオン前に列名修正するか、ユニオン後にマージする方がよい #Tableau PD2024_W48_20260228
1
5
239
Masa Hamamo
Masa Hamamo @05_hamah · Feb 21
#PreppinData 2024: Week 47 - Salesforce Agent takes over Thank you @Datajedininja, @JennyMartinDS14 & @TomProwse1 学び ・Tableau Agentを使用してPrepフローを作成できる ・重複行を削除する方法3つ ①集計を利用 ②重複行の特定を利用 ③ランクを利用 #Tableau PD2024_W47_20260221
3
73
Masa Hamamo
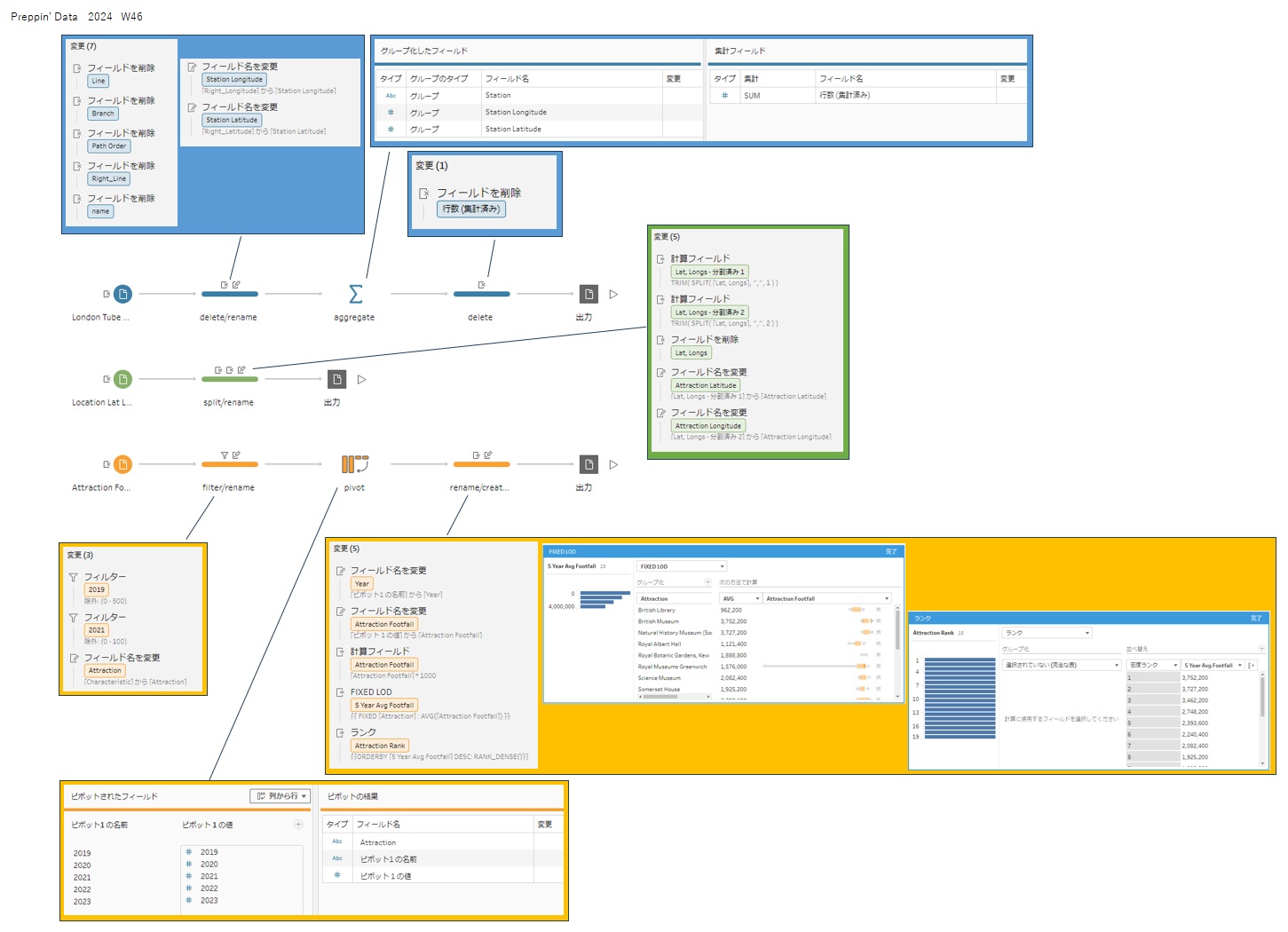
Masa Hamamo @05_hamah · Feb 14
#PreppinData 2024: 2024: Week 46 - DataFam Europe Special Thank you @Datajedininja, @JennyMartinDS14 & @TomProwse1 学び ・Prep 2024.1 では、重複行特定の機能が追加 ・重複行特定の機能を使わずに、集計で重複行の削除が可能 #Tableau PD2024_W46_20260215
1
57
Masa Hamamo
Masa Hamamo @05_hamah · Feb 6
#PreppinData 2024: Week 45 SuperBytes Stock Thank you @Datajedininja, @JennyMartinDS14 & @TomProwse1 学び ・LOOKUPの機能を使わずに前の行の値を入れる(W37の復習:行番号の作成と自己結合) #Tableau PD2024_W45_20260207
1
16
Masa Hamamo
Masa Hamamo @05_hamah · Jan 30
#PreppinData 2024: Week 44 MiniBytes Returns Analysis Thank you @Datajedininja, @JennyMartinDS14 & @TomProwse1 学び ・集計ステップで日付を年月ごとに集計するため、「月の開始」のグループ化を指定する ・月の開始は「日付と時刻」の型になる #Tableau PD2024_W44_20260131
3
37
Masa Hamamo
Masa Hamamo @05_hamah · Jan 23
#PreppinData 2024: Week 43 MiniBytes Worst Selling Products Thank you @Datajedininja, @JennyMartinDS14 & @TomProwse1 学び ・累積計算の機能を使わずに、累計の計算処理が可能(W36の復習) ・累計ではソートの考慮が必要なので、売上順のランクを作成 #Tableau PD2024_W43_20260124
2
30
Masa Hamamo
Masa Hamamo @05_hamah · Jan 16
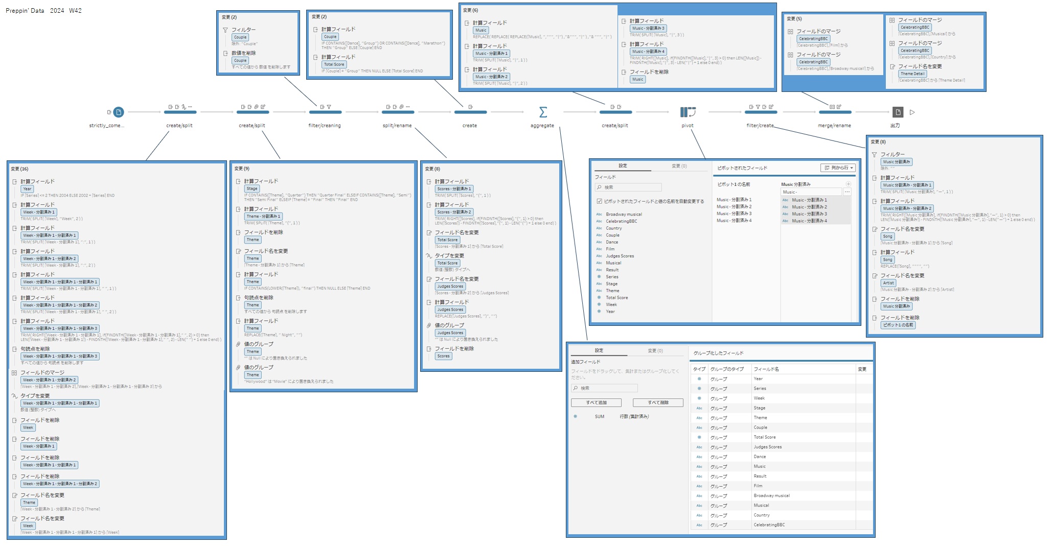
#PreppinData 2024: Week 42 Strictly Come Dancing Thank you @Datajedininja, @JennyMartinDS14 & @TomProwse1 学び ・分割後のフィールド名を変更せずに処理を進めると後で混乱するので、分割後の項目が必要ならフィールド名を変更し、不要なら削除する #Tableau PD2024_W42_20260117
3
45
丘ミニマリスト
丘ミニマリスト @xsxcxkxkxt · Jan 14
2024: Week 3 Performance Against Targets 昨日のやつちょっと意味がわからなかったけど、今日戻ってみたら少しわかったし、今日のやつはなんとか解けた! #PreppinData @Datajedininja, @JennyMartinDS14 @TomProwse1
1
15
丘ミニマリスト
丘ミニマリスト @xsxcxkxkxt · Jan 13
2024: Week 2 - Average Price Analysis やりながら、何このデータ?ってずっとわからない。。英語の解説動画見ながらなんとか形にはなったけど、、何出したのかよくわからないw ま、こんな日もあるよね #PreppinData @Datajedininja, @JennyMartinDS14  @TomProwse1
21
丘ミニマリスト
丘ミニマリスト @xsxcxkxkxt · Jan 12
#PreppinData 今日から始めたー 2024: Week 1 - Prep Air's Flow Card @Datajedininja, @JennyMartinDS14 & @TomProwse1
11
Masa Hamamo
Masa Hamamo @05_hamah · Jan 9
#PreppinData 2024: Week 41 Forbes Highest Paid Athletes Thank you @Datajedininja, @JennyMartinDS14 & @TomProwse1 学び ・3項目を1度にまとめて処理するためにピボットする考え方 ・金額の数値と単位の文字列に分けて金額を計算する(W19の復習) #Tableau PD2024_W41_20260110
1
7
209
Masa Hamamo
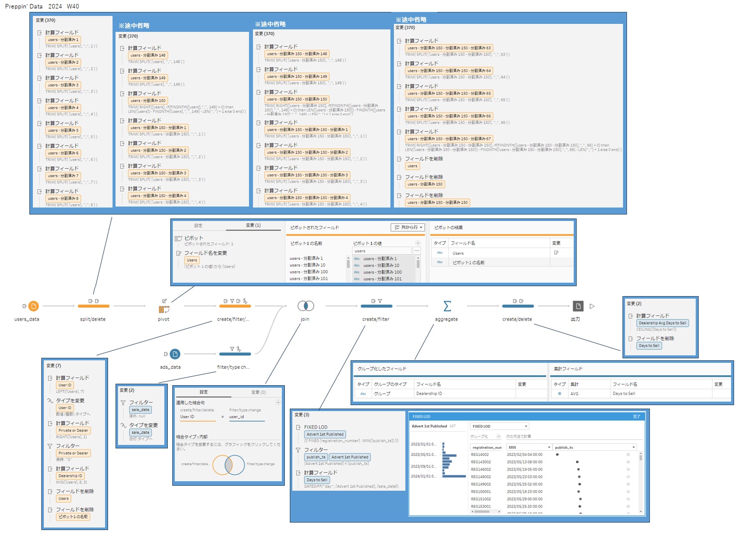
Masa Hamamo @05_hamah · Jan 2
#PreppinData 2024: Week 40 Vrroom Thank you @Datajedininja, @JennyMartinDS14 & @TomProwse1 学び ・カスタム分割は150列が上限なので、分割するデータが150個以上ある場合は、カスタム分割を複数回する。 ・150個目を再度分割し、分割後は150個目を削除する #Tableau PD2024_W40_20260103
1
7
234
Masa Hamamo
Masa Hamamo @05_hamah · Dec 26, 2025
#PreppinData 2024: Week 39 Preppin' Consultancy Ranks Thank you @Datajedininja, @JennyMartinDS14 & @TomProwse1 学び ・週末の判定はDATENAMEにより日付の曜日を取得することで可能 ・集計フィールドは初期設定がSUMなので、要件を確認して設定する #Tableau PD2024_W39_20251227
1
5
235
Masa Hamamo
Masa Hamamo @05_hamah · Dec 19, 2025
#PreppinData 2024: Week 38 Preppin' Consultancy Days Thank you @Datajedininja, @JennyMartinDS14 & @TomProwse1 学び ・インプットステップは何度も利用可能(複数作成しなくてよい) ・LOOKUPの機能を使わずに前の行の値を入れる(W37の復習) #Tableau PD2024_W38_20251220
2
64
Masa Hamamo
Masa Hamamo @05_hamah · Dec 14, 2025
#PreppinData 2024: Week 37 - Premier League recent form Thank you @Datajedininja, @JennyMartinDS14 & @TomProwse1 学び ・Prep 2023.2 では、LOOKUPの機能が追加 ・LOOKUPを使わずに、行番号をずらして結合することで同じ処理が可能 help.salesforce.com/s/articleView?… #Tableau PD2024_W37_20251214
4
60
Masa Hamamo
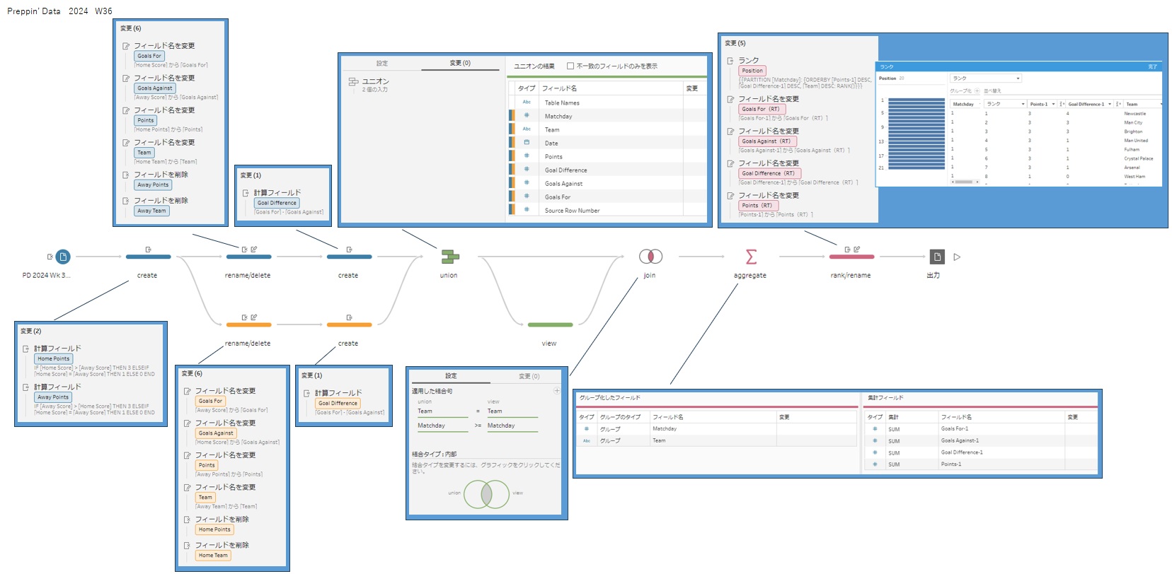
Masa Hamamo @05_hamah · Dec 6, 2025
#PreppinData 2024: Week 36 - Premier League Standings Thank you @Datajedininja, @JennyMartinDS14 & @TomProwse1 学び ・Prep 2023.3 では、累積計算の機能が追加 ・累積計算の機能を使わずに、非等価結合と集計で、累計処理が可能 help.salesforce.com/s/articleView?… #Tableau PD2024_W36_20251206
1
42
Load more

Trends

1 · Trending
Uber Eats
2 · Trending
ギャバン
Entertainment · Trending
3 · Trending
#ENGENES_MADE_ENHYPEN_7
Trending worldwide
4 · Trending
#UFCSeattle
Sports · Trending
5 · Trending
#仮面ライダーゼッツ
Trending worldwide
Horizon Web