Palash
Palash @pal97530 ·
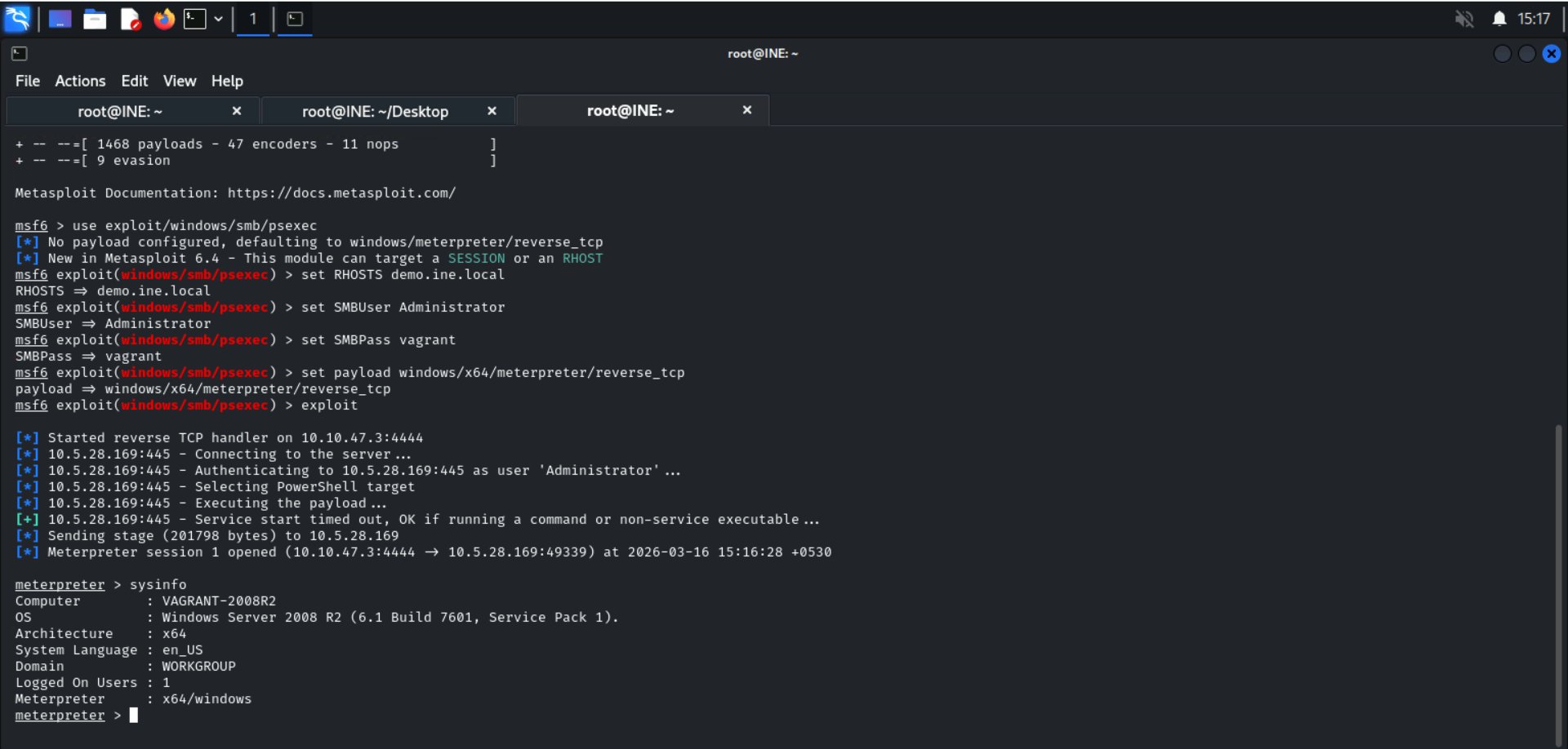
Finished the Metasploit Framework CTF 🔥 ✔️ 4/4 flags captured ✔️ MSSQL access → system enumeration → admin directory ✔️ Hands-on real-world pentesting Small wins, big skills 💻⚡ #CyberSecurity #Pentesting #Metasploit #CTF #INEtW
11
Sample8
Sample8 @51mpl3s8s ·
Get #Metasploit framework on termux. Then type this in to connect to PostgreSQL DATA base. Then you can use it's system penetration! initdb $PREFIX/var/lib/postgresql pg_ctl -D $PREFIX/var/lib/postgresql start msfconsole db_connect msf:msf@127.0.0.1/msf_database
10
Sample8
Sample8 @51mpl3s8s ·
I've been practicing Hacking lately. It's so fun when you got it under control! It's great! #Metasploit.
9
UNDERCODE TESTING
UNDERCODE TESTING @UndercodeUpdate ·
🚨 #Metasploit Pro 500 Unleashed: Mastering Active Directory Exploitation & Defense with New AD CS Modules + Video undercodetesting.com/metasploit-pro… Educational Purposes!
Metasploit Pro 500 Unleashed: Mastering Active Directory Exploitation & Defense With New AD CS...

Metasploit Pro 500 Unleashed: Mastering Active Directory Exploitation & Defense with New AD CS Modules + Video - "Undercode Testing": Monitor hackers like a

From undercodetesting.com
7
Palash
Palash @pal97530 ·
Just finished the @infosecedu lab targeting a Windows-based MySQL server. Used Metasploit to hunt for vulnerabilities, gain unauthorized access, and flip the switch to full administrative control. Essential skills for securing relational databases. #MySQL #Pentesting #Metasploit
1
16
Mehed H. Sakib
Mehed H. Sakib @im1sakib ·
🔬 Lab Environment Complete ✅ Successfully deployed my penetration testing lab: Attacker: Kali Linux 🐉 Target: Metasploitable 2 🎯 Platform: VMware Network connectivity verified and ready for hands-on security testing. Nothing beats practical experience! #metasploit #hackingxPw
19